O objetivo deste tutorial é explicar como utilizar o bloco de função CTD que é um contador decremental em um projeto do MasterTool X.
Componentes
Equipamentos: 1 computador/notebook.
Software: MasterTool X
Seções do Tutorial
- ARQUITETURA
- DESENVOLVIMENTO
1. ARQUITETURA
Será necessário a utilização de um computador/notebook para utilizar o Mastertool X.
Figura 1. Computador executando o Mastertool X
2. DESENVOLVIMENTO
Contador CTD (Counter Down)
O CTD é um contador do tipo contagem decrescente. Ele é utilizado quando se deseja decrementar um valor a cada evento, até que o contador atinja zero.
Funcionalidade do CTD
O funcionamento do CTD ocorre da seguinte forma:
- A cada borda de subida na entrada CD, o contador decrementa o valor atual.
- O contador inicia a contagem a partir do valor configurado em PV – Preset Value.
- Quando o valor contado (CV – Current Value) atinge zero, a saída Q é ativada.
- O contador mantém o valor atual, mesmo que a entrada volte para FALSE.
- A entrada LD (Load) carrega novamente o valor de PV para CV.
O CTD não conta nível, ele conta eventos (pulsos).
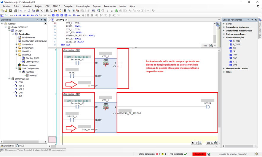
Inserção do CTD na lógica
O bloco CTD é um bloco de função, portanto não pode ser inserido diretamente como contato ou bobina.
Para adicioná-lo na lógica:
- Abra a Caixa de Ferramentas.
- Acesse Blocos de Funções.
- Selecione CTD.
- Arraste o bloco para a lógica Ladder.
Figura 2. Inserção do bloco CTD
Declaração da variável do contador (obrigatória)
Por se tratar de um bloco de função, o CTD exige uma variável de instância para armazenar seu estado interno.
Exemplo de nomenclatura:
ctd_0 : CTD;Importante:
Essa regra vale para todos os blocos de função no MasterTool IEC XE.
Sem essa variável, o contador não funcionará corretamente.
Figura 3. Declaração da variável do bloco CTD
Entradas e saídas do CTD
O bloco CTD possui as seguintes variáveis:
Entradas
- CD (BOOL): Entrada de contagem. Cada borda de subida decrementa o contador.
- LOAD (BOOL): Entrada de carga. Quando TRUE, carrega o valor de PV em CV.
- PV (INT / DINT): Valor de preset. Define o valor inicial da contagem.
O PV pode ser configurado tanto com um valor constante quanto com uma variável, dependendo da necessidade da aplicação.
Saídas
- Q (BOOL): Torna-se TRUE quando CV = 0.
- CV (INT / DINT): Valor atual da contagem.
Uso de variáveis nos parâmetros do CTD
- Os parâmetros de entrada (CD, LOAD e PV) devem obrigatoriamente estar instanciados, pois alimentam o funcionamento do contador.
- Os parâmetros de saída (Q e CV) não exigem obrigatoriamente a criação de variáveis, já que seus valores podem ser visualizados diretamente no próprio bloco durante a execução da lógica.
A criação de variáveis para as saídas é opcional e indicada quando se deseja reutilizar ou monitorar esses valores em outros pontos do programa.
Uso de PV como constante ou variável
- PV como constante: Ideal quando o valor inicial da contagem é fixo.
- PV como variável: Permite alterar o valor inicial em tempo de execução, via lógica ou tabela de variáveis.
Figura 4. Parametrização do CTD
Aplicação prática
Após montar a lógica com o CTD:
- Faça o download da aplicação.
- Coloque a CPU em modo RUN.
- Acione pulsos na entrada CD.
- Observe:
- O valor de CV sendo decrementado a cada pulso.
- A saída Q ativando quando CV chegar a zero.
- Acione LOAD para recarregar o valor de PV.
O CTD é amplamente utilizado em aplicações que exigem controle regressivo, como limites de ciclos, contagem de operações restantes e controle de processos por quantidade.
Figura 5. Funcionamento do Bloco CTD
Comentários
0 comentário
Por favor, entre para comentar.