O objetivo deste tutorial é explicar como inserir e utilizar o operador de conversão que converte variáveis do tipo inteiro para tipo time em um projeto do MasterTool X.
Componentes
Equipamentos: 1 computador/notebook.
Software: MasterTool X
Seções do Tutorial
- ARQUITETURA
- DESENVOLVIMENTO
1. ARQUITETURA
Será necessário a utilização de um computador/notebook para utilizar o Mastertool X.
Figura 1. Computador executando o Mastertool X
2. DESENVOLVIMENTO
Em diversas situações de programação é necessário converter um tipo de dado para outro, seja para realizar cálculos, comparações ou compatibilizar dados entre blocos que trabalham com tipos diferentes. Para isso, o MasterTool IEC XE disponibiliza os operadores de conversão de tipo.
Esses operadores permitem transformar um valor de um tipo específico em outro tipo compatível, como por exemplo converter um inteiro (INT) em um tempo (TIME).
Inserção do operador na lógica
Para inserir um operador de conversão no programa Ladder:
- Abra a Caixa de Ferramentas.
- Acesse o caminho: Outros Operadores → Conversão.
- Selecione o operador de conversão.
- Clique e arraste o bloco para a lógica Ladder.
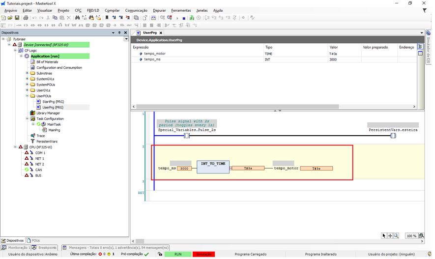
Após inserir o bloco na rede, será necessário definir qual conversão será realizada, escrevendo a sintaxe da função dentro do bloco.
Figura 2. Inserindo o operador de conversão no código
Definição da conversão
Dentro do bloco, o programador deve inserir o nome da função de conversão desejada.
No exemplo deste tutorial será utilizada a conversão:
INT_TO_TIME
Essa função converte um valor do tipo INT para TIME.
Funcionamento do INT_TO_TIME
O operador INT_TO_TIME recebe um valor inteiro como entrada e retorna um valor em tempo correspondente.
No controlador, o tipo TIME é internamente representado em milissegundos, portanto o valor convertido será retornado em ms.
Exemplo prático:
Entrada (INT) = 3000
Saída (TIME) = T#3s
Nesse caso:
- 3000 representa 3000 milissegundos
- O valor convertido será 3 segundos no formato TIME
Parametrização das entradas e saídas
O bloco possui dois campos principais:
Entrada
- Recebe uma variável ou valor do tipo INT
Saída
- Deve ser uma variável compatível com o tipo resultante da conversão
- No caso do INT_TO_TIME, a saída deverá ser do tipo TIM
Exemplo de declaração de variáveis:
tempo_motor : TIME;
tempo_ms : INT;
Aplicação no bloco:
tempo_ms → INT_TO_TIME → tempo_convertido
Figura 3. Parametrização do operador INT_TO_TIME
Aplicação prática
Esse tipo de conversão é muito útil em situações como:
- Parametrização de temporizadores com valores numéricos
- Ajuste de tempos via IHM
- Controle dinâmico de tempos de processo
- Conversão de dados inteiros para uso em blocos temporizadores
Os operadores de conversão garantem maior flexibilidade no tratamento de dados, permitindo integrar diferentes tipos de variáveis dentro da lógica do controlador.
Figura 4. Funcionamento do operador INT_TO_TIME
Comentários
0 comentário
Por favor, entre para comentar.