O objetivo deste tutorial é explicar como utilizar os operadores booleanos com funcionalidade XOR e NOT, em um projeto do MasterTool X.
Componentes
Equipamentos: 1 computador/notebook.
Software: MasterTool X
Seções do Tutorial
- ARQUITETURA
- DESENVOLVIMENTO
1. ARQUITETURA
Será necessário a utilização de um computador/notebook para utilizar o Mastertool X.
Figura 1. Computador executando o Mastertool X
2. DESENVOLVIMENTO
Os operadores booleanos XOR e NOT são utilizados para criar condições lógicas específicas, sendo muito úteis em situações onde é necessário detectar diferença entre sinais ou inverter estados lógicos.
Ambos operam exclusivamente com variáveis do tipo BOOL.
Operador XOR (2 entradas)
Conceito de funcionamento
O operador XOR (Exclusive OR – OU exclusivo) retorna:
- TRUE → quando apenas uma das entradas estiver em TRUE
- FALSE → quando as duas entradas forem iguais (ambas TRUE ou ambas FALSE)
Tabela lógica simplificada:
| A | B | XOR |
| 0 | 0 | 0 |
| 0 | 1 | 1 |
| 1 | 0 | 1 |
| 1 | 1 | 0 |
Esse operador é muito utilizado para:
- Detecção de estados diferentes
- Alternância lógica
- Comparações exclusivas
Inserção do XOR na lógica
Para adicionar o operador XOR (2 entradas):
- Abra a Caixa de Ferramentas.
- Acesse Operadores Booleanos.
- Selecione XOR (2 entradas).
- Clique e arraste o bloco para a lógica Ladder.
Após inserido, basta parametrizar as duas entradas e ligar a saída a uma bobina ou variável BOOL.
Figura 2. Inserção do operador booleano XOR
Operador NOT
Conceito de funcionamento
O operador NOT realiza a negação lógica de uma entrada:
- Entrada TRUE → saída FALSE
- Entrada FALSE → saída TRUE
Ele é utilizado quando se deseja inverter o estado lógico de um sinal.
Forma correta de inserir o NOT na lógica
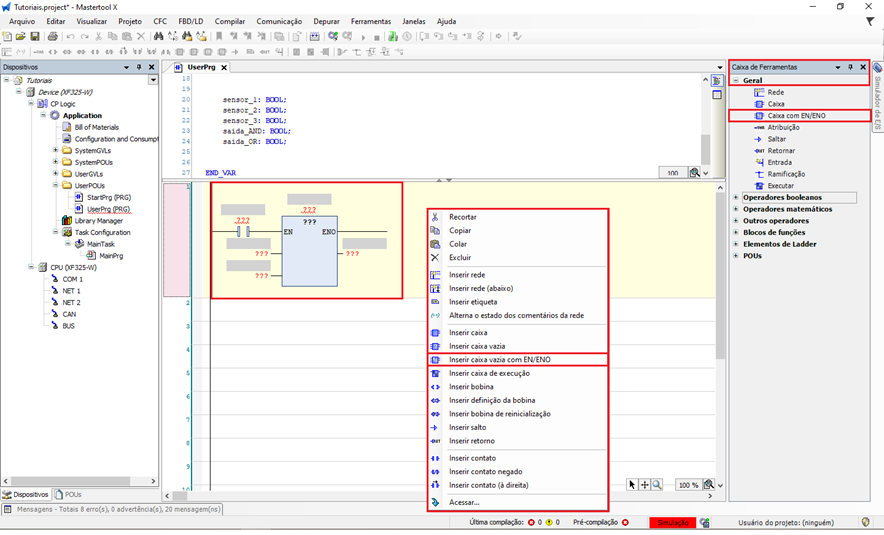
O operador NOT não aparece diretamente na Caixa de Ferramentas como bloco individual. Por isso, ele deve ser inserido dentro de uma caixa vazia com EN/ENO.
Inserção da caixa vazia com EN/ENO
Existem duas formas de adicionar a caixa vazia:
Opção 1 – Botão direito do mouse
- Crie uma nova rede.
- Clique com o botão direito sobre a linha.
- Selecione Inserir Caixa Vazia com EN/ENO.
Opção 2 – Caixa de Ferramentas
- Abra a Caixa de Ferramentas.
- Acesse a aba Geral.
- Selecione Caixa com EN/ENO.
- Arraste para a lógica.
Chamada do operador NOT dentro da caixa
Após inserir a caixa com EN/ENO:
- Clique dentro da caixa.
- Digite o nome do operador NOT.
- O software reconhecerá o operador e o associará à caixa.
- Parametrize:
- Entrada: variável BOOL
- Saída: variável BOOL ou bobina
Figura 3. Inserção do operador booleano NOT
Parametrização das entradas e saídas
Entradas
- As entradas do operador (IN1, IN2, IN3) devem ser do tipo BOOL
- Podem receber:
- Variáveis booleanas
- Constantes TRUE ou FALSE
- Saídas de contatos ou blocos lógicos
Saída
- A saída (Q) é do tipo BOOL
- Por não ser um bloco de função, a saída deve obrigatoriamente ser ligada:
- A uma variável BOOL
- Ou diretamente a uma bobina
Diferente dos blocos de função, esses operadores não mantêm estado interno, funcionando apenas como processamento lógico instantâneo.
Uso na lógica Ladder
Os operadores AND e OR são usados para:
- Agrupar várias condições em um único ponto
- Reduzir paralelos e séries excessivas
- Melhorar a legibilidade da lógica
- Centralizar decisões lógicas complexas
Eles podem ser ligados:
- Em série com outros blocos
- Em paralelo
- Diretamente a bobinas
Figura 4. Parametrização do operador booleano XOR e NOT
Uso prático na lógica
- XOR:
- Quando dois sinais não podem estar ativos ao mesmo tempo
- Detecção de diferença entre dois estados
- NOT:
- Inversão de sensores
- Negação de permissões
- Simplificação de lógicas com contato normalmente fechado
Aplicação prática
Após montar a lógica:
- Faça o download da aplicação.
- Coloque a CPU em modo RUN.
- Altere os valores das entradas.
- Observe:
- No XOR: a saída ativa apenas quando uma entrada for TRUE
- No NOT: a saída sempre será o inverso da entrada
Os operadores XOR e NOT são recursos essenciais para controle lógico avançado, permitindo maior flexibilidade, clareza e precisão na programação Ladder.
Figura 5. Operador booleano XOR e NOT em funcionamento
Comentários
0 comentário
Por favor, entre para comentar.