O objetivo deste tutorial é explicar como habilitar o MasterTool X em modo simulação e escrever/forçar valor nas variáveis declaradas na lógica
Componentes
Equipamentos: 1 computador/notebook.
Software: MasterTool X
Seções do Tutorial
- ARQUITETURA
- DESENVOLVIMENTO
- ARQUITETURA
Será necessário a utilização de um computador/notebook para utilizar o Mastertool X.
Figura 1. Computador executando o Mastertool X
1. DESENVOLVIMENTO
Com o projeto já criado e a lógica implementada, o próximo passo é habilitar o modo simulação, que permite executar e testar o programa em um CLP virtual, sem a necessidade de hardware físico.
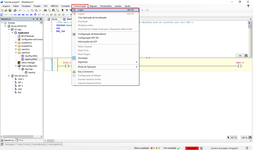
- No menu superior do software, clique em Comunicação.
- Em seguida, selecione a opção Simulação para habilitar o modo de simulação.
- Após a ativação, verifique o campo inferior direito da tela.
- Um indicador com a palavra “Simulação” em vermelho será exibido, sinalizando que o software está operando em modo Simulação.
Figura 2. Habilitando o modo simulação no MasterTool X
Com o modo simulação habilitado, volte novamente ao menu Comunicação e clique em Login. Esse comando realiza o download da aplicação para o CLP virtual.
Nesse momento, o MasterTool IEC XE irá compilar o código, verificando se existem erros de sintaxe ou de lógica. Caso algum erro seja encontrado, o software exibirá mensagens indicando o problema para correção.
Figura 3. Download da aplicação para o CLP virtual
Durante o processo de login, o MasterTool IEC XE pode exibir uma mensagem relacionada ao código-fonte.
O código-fonte pode ser entendido como uma cópia do projeto, funcionando como um backup do código desenvolvido pelo programador. Esse código-fonte fica armazenado dentro do CLP, permitindo que o projeto possa ser recuperado posteriormente diretamente do equipamento, caso o arquivo original seja perdido.
No modo simulação, essa cópia do código-fonte não será enviada, pois a aplicação está sendo executada em um CLP virtual, não havendo necessidade de armazenamento permanente do projeto.
Figura 4. Pop-up de confirmação do envio do código fonte do projeto
Após a compilação e o login, o software iniciará com a CPU em modo STOP, que é o estado padrão de segurança.
Há três formas para iniciar a execução do programa:
- Acesse o menu Depurar e selecione RUN
- Utilize o atalho localizado no canto superior do software para colocar a CPU em modo RUN.
- Aperte a tecla F5 do teclado
A partir desse momento, o programa passa a ser executado ciclicamente no CLP virtual, permitindo a realização dos testes em simulação.
Figura 5. Menu para habilitar a CPU em modo RUN
Escrevendo e forçando valores na lógica Ladder
Durante a execução do programa em modo simulação, é possível alterar o estado das variáveis diretamente na lógica Ladder, permitindo testar o comportamento do sistema.
Para preparar o valor a ser aplicado, clique duas vezes sobre o contato na lógica. A cada duplo clique, o software irá alternar o valor atribuído ao contato na seguinte sequência:
- TRUE
- FALSE
- Valor vazio (sem valor atribuído)
Após selecionar o valor desejado para ser aplicado na lógica, o usuário possui duas possibilidades de operação: escrever valor ou forçar valor.
Figura 6. Preparando valor para escrever ou forçar na lógica do CLP
Diferença entre escrever e forçar valor
Escrever valor:
- O valor é aplicado momentaneamente à variável, porém ela continua sendo controlada pela lógica do programa. Ou seja, o CLP pode alterar esse valor no próximo ciclo de varredura, de acordo com a lógica implementada.
Forçar valor:
- O valor é imposto à variável de forma fixa, independentemente da lógica do programa. Enquanto a variável estiver forçada, o programa não conseguirá modificá-la, sendo ideal para testes específicos.
Aplicando o valor na variável
Após preparar o valor no contato, a operação pode ser realizada de duas formas:
- Acesse o menu Depurar e selecione:
- Forçar Valor ou Escrever Valor
- Ou utilize os atalhos de teclado:
- Forçar valor: F7
- Escrever valor: Ctrl + F7
O valor será aplicado imediatamente à lógica, permitindo observar o comportamento dos contatos e bobinas durante a simulação.
Figura 7. Comando de Escrever/Forçar valores no CLP em modo Simulação
Para liberar um valor forçado, o usuário pode utilizar uma das opções abaixo:
- Acesse o menu Depurar e clique em Liberar Valores.
- Utilize o atalho de teclado Alt + F7.
Após a liberação, a variável volta a ser controlada normalmente pela lógica do programa, respeitando as condições definidas nos contatos e bobinas.
Atenção:
Sempre verifique se não existem valores forçados antes de iniciar uma nova simulação ou antes de transferir o programa para um CLP real.
Figura 8. Comando de liberar valores forçados no CLP em modo Simulação
Comentários
0 comentário
Por favor, entre para comentar.