O objetivo deste tutorial é habilitar o assistente de entrada do MasterTool X.
Componentes
Equipamentos: 1 computador/notebook.
Software: MasterTool X
Seções do Tutorial
- ARQUITETURA
- DESENVOLVIMENTO
1. ARQUITETURA
Será necessário a utilização de um computador/notebook para utilizar o Mastertool X.
Figura 1. Computador executando o Mastertool X
2. DESENVOLVIMENTO
O Assistente de Entrada é um recurso do MasterTool IEC XE que auxilia o programador durante a escrita da lógica. À medida que o usuário começa a digitar, o software realiza uma busca automática em todo o projeto, listando variáveis, blocos e funções que correspondem às letras digitadas.
Esse recurso facilita a indexação e reutilização de variáveis, reduz erros de digitação e agiliza o desenvolvimento da lógica, especialmente em projetos maiores.
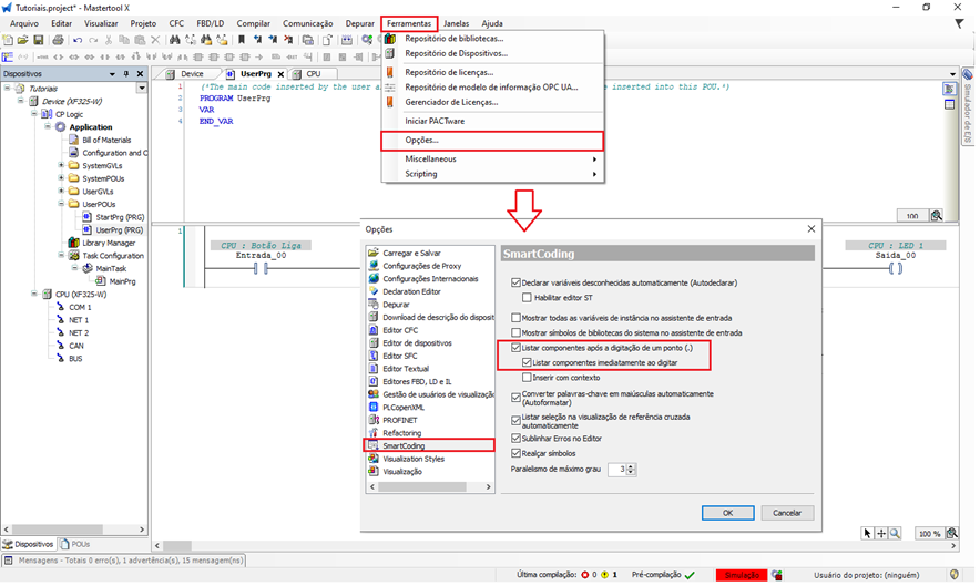
Como habilitar o Assistente de Entrada
- Acesse o menu Ferramentas.
- Clique em Opções.
- Selecione Smart Coding.
- Habilite as opções:
- Listar componentes após a digitação de um ponto (.)
- Listar componentes imediatamente ao digitar
- Clique em OK para salvar as configurações.
Figura 2. Menu para habilitar o assistente de entrada
Após essa configuração, sempre que o usuário começar a digitar na lógica, o MasterTool IEC XE exibirá automaticamente uma lista de sugestões, permitindo selecionar rapidamente o elemento desejado.
Figura 3. Funcionamento do assistente de entrada
Comentários
0 comentário
Por favor, entre para comentar.