O objetivo deste tutorial é demonstrar a inserção de contatos em série para montar uma lógica E em um projeto do MasterTool X.
Componentes
Equipamentos: 1 computador/notebook.
Software: MasterTool X
Seções do Tutorial
- ARQUITETURA
- DESENVOLVIMENTO
1. ARQUITETURA
Será necessário a utilização de um computador/notebook para utilizar o Mastertool X.
Figura 1. Computador executando o Mastertool X
2. DESENVOLVIMENTO
Na linguagem Ladder, a lógica E (AND) é representada pela ligação de contatos em série. Nesse tipo de lógica, a condição só será verdadeira quando todos os contatos em série estiverem ativos.
Conceito da lógica E
Quando dois contatos normalmente abertos estão em série:
- Ambos precisam estar em TRUE
- Somente assim a energia lógica chega até a bobina
- Se qualquer um estiver em FALSE, a bobina não será acionada
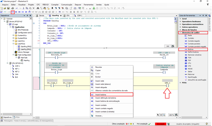
Inserindo contatos na rede
Com o UserPrg aberto, selecione a linha da lógica (Network) onde será criada a condição.
O contato normalmente aberto pode ser inserido na rede pelas seguintes formas:
- Menu de contexto:
Clique com o botão direito do mouse sobre a rede e selecione Inserir Contato / Insert Contact. - Barra superior de ferramentas:
Com a rede selecionada, clique no comando Inserir Contato / Insert Contact. - Caixa de ferramentas (lateral direita da tela):
Acesse a aba Elementos de Ladder e selecione e arraste para a linha do código Contato. - Atalho de teclado: Com a rede selecionada, pressione Ctrl + K.
Figura 2. Inserção de contatos abertos para construir Lógica E
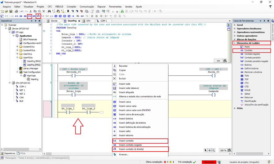
Montando a lógica E (AND)
- Insira o primeiro contato normalmente aberto na rede.
- Em seguida, insira um segundo contato normalmente aberto à direita do primeiro, formando a ligação em série.
- Associe uma variável a cada contato.
- Ao final da rede, insira uma bobina e associe a variável de saída.
Essa estrutura representa a lógica E, onde a bobina só será acionada quando todas as condições em série forem atendidas.
Esse tipo de lógica é amplamente utilizado para:
- Intertravamentos
- Condições de segurança
- Liberações condicionais de processos
Figura 3. Construção da Lógica E
Após montar a lógica com dois contatos em série e a respectiva bobina, é necessário realizar o download da aplicação para que o programa seja executado.
Para isso, faça o login no projeto e coloque a CPU em modo RUN. Com o programa em execução, o usuário pode manipular as variáveis associadas aos contatos, seja pela lógica Ladder ou pela tabela de variáveis, alterando seus valores para verificar o funcionamento da lógica E (AND).
A bobina somente será acionada quando todas as variáveis dos contatos em série estiverem em estado TRUE, confirmando o comportamento esperado da lógica.
Figura 4. Funcionamento da Lógica E
Comentários
0 comentário
Por favor, entre para comentar.