O objetivo deste tutorial é demonstrar a inserção de contatos em paralelo para montar uma lógica OU em um projeto do MasterTool X.
Componentes
Equipamentos: 1 computador/notebook.
Software: MasterTool X
Seções do Tutorial
- ARQUITETURA
- DESENVOLVIMENTO
1. ARQUITETURA
Será necessário a utilização de um computador/notebook para utilizar o Mastertool X.
Figura 1. Computador executando o Mastertool X
2. DESENVOLVIMENTO
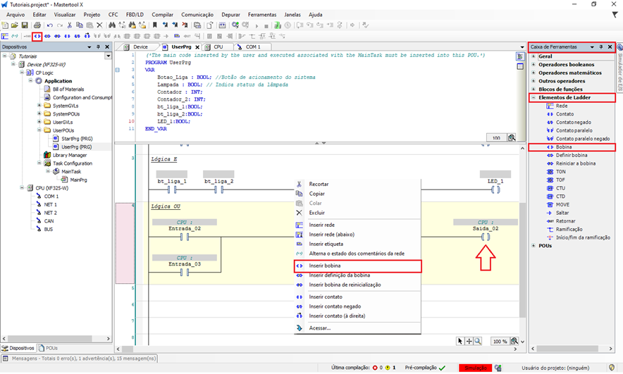
Com o UserPrg aberto, é necessário que exista ao menos um contato ou bloco já inserido na rede, pois o contato em paralelo será adicionado em relação a um elemento existente.
O contato em paralelo pode ser inserido das seguintes formas:
- Menu superior:
Selecione o contato existente na lógica e clique na opção Inserir Contato Paralelo Abaixo. - Menu de contexto (botão direito):
Clique com o botão direito do mouse sobre o contato ou bloco existente e selecione Inserir Contato Paralelo Abaixo. - Caixa de ferramentas (lateral direita da tela):
Selecione o contato paralelo, clique e arraste para a área da lógica. Durante o arraste, o software exibirá indicações visuais mostrando os pontos onde é possível inserir o contato em paralelo.
Figura 2. Inserção de contatos paralelo para construir Lógica OU
Montando a lógica OU (OR)
- Insira um contato normalmente aberto na rede.
- Selecione esse contato e adicione um segundo contato em paralelo, utilizando uma das opções descritas.
- Associe uma variável a cada contato.
- Ao final da rede, insira uma bobina associada à variável de saída.
Essa estrutura representa a lógica OU, onde a bobina será acionada sempre que qualquer um dos contatos em paralelo estiver em estado TRUE.
Figura 3. Construção da Lógica OU
Após montar a lógica com dois contatos em paralelo e a respectiva bobina, é necessário realizar o download da aplicação para que o programa seja executado.
Para isso, faça o login no projeto e coloque a CPU em modo RUN. Com o programa em execução, o usuário pode manipular as variáveis associadas aos contatos, seja pela lógica Ladder ou pela tabela de variáveis, alterando seus valores para verificar o funcionamento da lógica OU (OR).
Esse tipo de lógica é comumente utilizado para:
- Comandos alternativos
- Acionamento por múltiplas condições
- Seleção de modos de operação
Figura 4. Funcionamento da Lógica OU
Comentários
0 comentário
Por favor, entre para comentar.