O objetivo deste tutorial é criar a lógica de selo em um projeto do MasterTool X.
Componentes
Equipamentos: 1 computador/notebook.
Software: MasterTool X
Seções do Tutorial
- ARQUITETURA
- DESENVOLVIMENTO
1. ARQUITETURA
Será necessário a utilização de um computador/notebook para utilizar o Mastertool X.
Figura 1. Computador executando o Mastertool X
2. DESENVOLVIMENTO
A lógica de selo é uma das estruturas mais utilizadas em automação industrial. Ela permite que uma saída permaneça acionada mesmo após o comando inicial ser liberado, sendo desligada apenas quando uma condição específica ocorrer (normalmente um botão de parada).
Conceito da lógica de selo
A lógica de selo é formada basicamente por:
- Contato normalmente aberto (NA) → comando de partida
- Contato normalmente fechado (NF) → comando de parada
- Bobina → saída a ser mantida ligada
- Contato em paralelo ao NA, com o mesmo endereço da bobina → responsável pelo selo
Quando o contato de partida é acionado, a bobina energiza. O contato em paralelo, ligado à mesma variável da bobina, mantém o circuito ativo mesmo após o contato de partida voltar ao estado aberto.
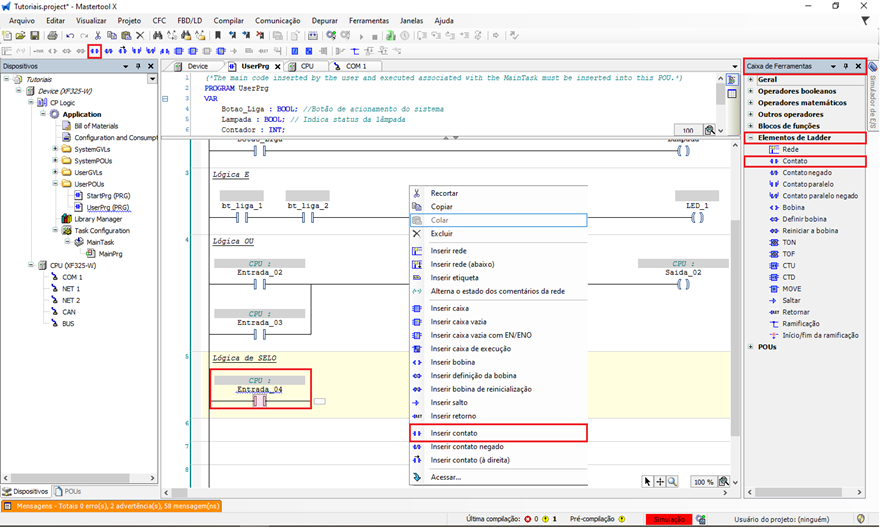
Inserindo contatos na rede
Com o UserPrg aberto, selecione a linha da lógica (Network) onde será criada a condição.
O contato normalmente aberto pode ser inserido na rede pelas seguintes formas:
- Menu de contexto:
Clique com o botão direito do mouse sobre a rede e selecione Inserir Contato / Insert Contact. - Barra superior de ferramentas:
Com a rede selecionada, clique no comando Inserir Contato / Insert Contact. - Caixa de ferramentas (lateral direita da tela):
Acesse a aba Elementos de Ladder e selecione e arraste para a linha do código Contato. - Atalho de teclado:
Com a rede selecionada, pressione Ctrl + K.
Figura 2. Inserção do contato aberto para construir a lógica de Selo
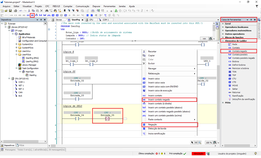
Inserção do contato normalmente fechado (NF)
O contato normalmente fechado (NF) pode ser inserido utilizando os mesmos menus do contato normalmente aberto (NA):
- Menu de contexto (botão direito do mouse na rede)
- Barra superior de ferramentas
- Caixa de ferramentas (lateral direita da tela)
A diferença é que o contato NF não possui atalho de teclado dedicado.
Além disso, o MasterTool IEC XE oferece uma forma prática de alterar o tipo do contato já inserido:
- Insira um contato normalmente aberto (NA) na rede.
- Clique com o botão direito do mouse sobre o contato.
- Selecione a opção Negação.
Ao aplicar a negação, o software inverte o tipo do contato:
- Um contato NA passa a ser NF
- Um contato NF passa a ser NA
Esse recurso facilita ajustes na lógica sem a necessidade de remover e inserir novamente o contato, tornando a edição mais rápida e organizada.
Figura 3. Inserção do contato negado para construir a lógica de Selo
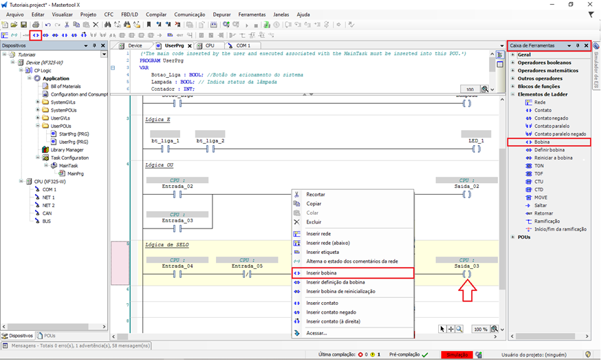
Inserção da bobina
A bobina pode ser inserida:
- Pelo menu de contexto
- Pela barra superior
- Pela caixa de ferramentas
- Pelo atalho Ctrl + A
Associe a bobina à variável de saída que será selada.
Figura 4. Inserção da bobina para construir a lógica de Selo
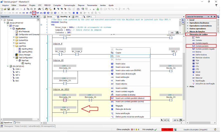
Inserção do contato de selo (em paralelo)
- Selecione o contato normalmente aberto de partida.
- Utilize a opção Inserir Contato Paralelo Abaixo, disponível:
- No menu superior
- No menu de contexto (botão direito)
- Atalho CTRL + R
- Caixa de Ferramentas (Contato Paralelo)
- Associe esse contato à mesma variável da bobina.
Esse contato é o responsável pela auto-manutenção da lógica.
Figura 5. Inserção dado contato paralelo para construir a lógica de Selo
Funcionamento da lógica de selo
- Ao acionar o contato de partida (NA), a bobina energiza.
- O contato em paralelo (selo) fecha, mantendo a bobina ligada.
- Ao soltar o contato de partida, o selo mantém o circuito energizado.
- Ao acionar o contato de parada (NF), o circuito é interrompido e a bobina desliga.
Testando a lógica
Após montar a lógica de selo:
- Realize o download da aplicação.
- Coloque a CPU em modo RUN.
- Manipule as variáveis dos contatos de partida e parada.
- Observe o comportamento da bobina e do contato de selo na lógica Ladder.
Esse teste confirma o funcionamento correto da lógica de selo, amplamente utilizada para acionamento de motores, sistemas de retenção e comandos liga/desliga.
Figura 6. Funcionamento da Lógica de selo
Comentários
0 comentário
Por favor, entre para comentar.