O objetivo deste tutorial é criar a lógica de selo com múltiplos contatos em paralelo e a movimentação de contatos já existentes em um projeto do MasterTool X.
Componentes
Equipamentos: 1 computador/notebook.
Software: MasterTool X
Seções do Tutorial
- ARQUITETURA
- DESENVOLVIMENTO
1. ARQUITETURA
Será necessário a utilização de um computador/notebook para utilizar o Mastertool X.
Figura 1. Computador executando o Mastertool X
2. DESENVOLVIMENTO
Em aplicações mais complexas, é comum utilizar uma lógica de selo com múltiplos contatos em paralelo, permitindo que diferentes condições mantenham a mesma saída acionada. O MasterTool IEC XE oferece recursos que facilitam tanto a inserção de contatos paralelos em relação a vários objetos quanto a reorganização da lógica já criada.
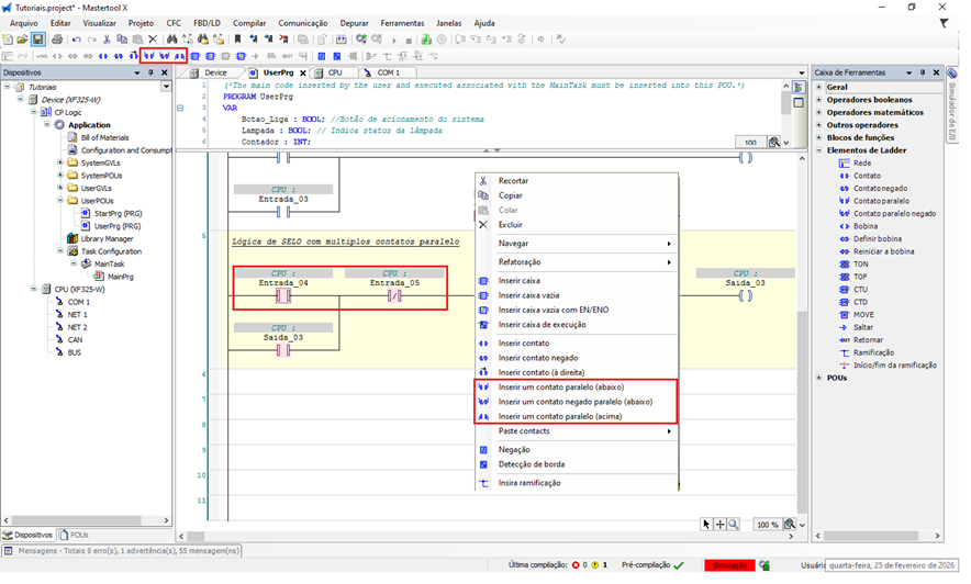
Inserção de múltiplos contatos em paralelo
Para adicionar um contato em paralelo em relação a mais de um objeto existente na lógica, siga o procedimento abaixo:
- Selecione o primeiro contato ou bloco da lógica.
- Mantendo a tecla Ctrl pressionada, clique nos demais contatos ou blocos que farão parte da mesma ramificação paralela.
- Após selecionar todos os objetos desejados:
- Clique no menu superior e selecione Inserir Contato Paralelo Abaixo
- Clique com o botão direito do mouse sobre a seleção e escolha Inserir Contato Paralelo Abaixo.
O contato inserido será criado em paralelo a todos os objetos selecionados, formando uma ramificação múltipla da lógica.
Figura 2. Inserção do contato paralelo em relação a mais de um objeto
Movimentação de contatos e blocos na lógica
O MasterTool IEC XE também permite reorganizar a lógica de forma simples, sem necessidade de apagar e recriar elementos.
Para mover um contato ou bloco já existente:
- Clique para selecionar o contato ou bloco desejado.
- Arraste o elemento para a nova posição na lógica.
- Durante o arraste, o software exibirá indicações visuais, mostrando os pontos válidos onde o item pode ser posicionado.
Ao soltar o elemento, ele será automaticamente ajustado à nova posição, mantendo a integridade da lógica Ladder.
Figura 3. Movimentação de objetos na lógica do projeto
Comentários
0 comentário
Por favor, entre para comentar.