O objetivo deste tutorial é criar uma lógica com bobinas de Set e Reset em um projeto do MasterTool X.
Componentes
Equipamentos: 1 computador/notebook.
Software: MasterTool X
Seções do Tutorial
- ARQUITETURA
- DESENVOLVIMENTO
1. ARQUITETURA
Será necessário a utilização de um computador/notebook para utilizar o Mastertool X.
Figura 1. Computador executando o Mastertool X
2. DESENVOLVIMENTO
As bobinas SET e RESET são utilizadas para manter o estado de uma variável, funcionando como uma alternativa à lógica de selo tradicional. Elas permitem ligar e desligar uma saída sem a necessidade de contatos em paralelo, tornando a lógica mais simples e organizada.
Conceito e funcionamento
- Bobina SET (Definir):
Quando acionada, define a variável como TRUE, mantendo esse estado mesmo após a condição que a acionou deixar de existir. - Bobina RESET (Reiniciar):
Quando acionada, define a variável como FALSE, também de forma mantida.
O estado da variável passa a depender do último comando executado, e não mais da continuidade da lógica.
Uso em pares e endereço duplicado
As bobinas SET e RESET sempre devem ser utilizadas em pares, atuando sobre a mesma variável:
- Uma bobina é responsável por ligar (SET)
- A outra por desligar (RESET)
Importante:
Este é o único caso em que é permitido existir mais de uma bobina com o mesmo endereço no programa. Em qualquer outro cenário, utilizar duas bobinas convencionais com o mesmo endereço é incorreto.
Inserção das bobinas SET e RESET
A inserção das bobinas SET e RESET é feita da mesma forma que a bobina convencional:
- Pelo menu de contexto
- Pela barra superior
- Pela caixa de ferramentas
Após inserir a bobina, basta associar a variável desejada.
Figura 2. Inserção das bobinas SET/RESET
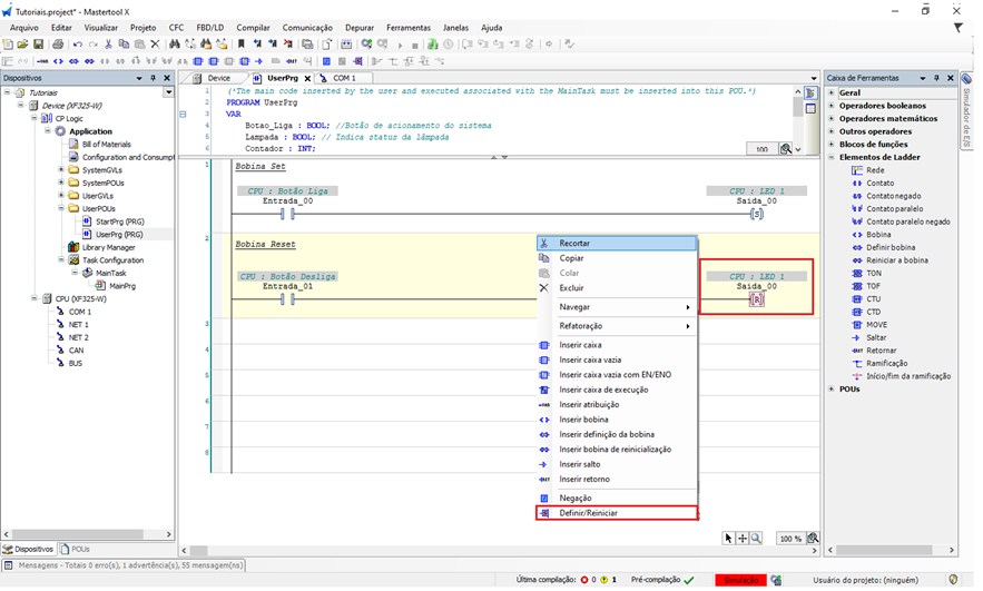
Conversão entre tipos de bobina
Caso já exista uma bobina convencional na lógica, não é necessário removê-la para utilizar SET ou RESET:
- Clique com o botão direito do mouse sobre a bobina.
- Selecione a opção SET/RESET ou Definir/Reiniciar (dependendo do idioma).
- A cada seleção, a bobina irá alternar entre os três tipos:
- Bobina normal
- Bobina SET (Definir)
- Bobina RESET (Reiniciar)
Repita o comando até chegar ao tipo de bobina desejado.
Figura 3. Mudança do tipo de bobina existente na lógica
Comparação com a lógica de selo
- Lógica de selo:
Utiliza contato em paralelo e depende da continuidade da lógica. - SET / RESET:
Mantém o estado internamente, sem necessidade de contato de selo, deixando o programa mais limpo e fácil de manter.
Teste da lógica
Após montar a lógica com bobinas SET e RESET:
- Realize o download da aplicação.
- Coloque a CPU em modo RUN.
- Acione as condições de SET e RESET.
- Observe que a variável mantém seu estado até que o comando oposto seja executado.
Figura 4. Funcionamento das bobinas SET/RESET
As bobinas SET e RESET são ideais para comandos do tipo liga/desliga, seleção de modos e controle de estados, sendo uma solução robusta e organizada em substituição à lógica de selo tradicional.
Comentários
0 comentário
Por favor, entre para comentar.