O objetivo deste tutorial é explicar como utilizar o bloco de função CTU que é um contador incremental em um projeto do MasterTool X.
Componentes
Equipamentos: 1 computador/notebook.
Software: MasterTool X
Seções do Tutorial
- ARQUITETURA
- DESENVOLVIMENTO
1. ARQUITETURA
Será necessário a utilização de um computador/notebook para utilizar o Mastertool X.
Figura 1. Computador executando o Mastertool X
2. DESENVOLVIMENTO
Contador CTU (Counter Up)
O CTU é um contador do tipo contagem crescente. Ele é utilizado quando se deseja contar quantas vezes um evento ocorre, incrementando o valor da contagem a cada pulso recebido na entrada.
Funcionalidade do CTU
O funcionamento do CTU ocorre da seguinte forma:
- A cada borda de subida na entrada CU, o contador incrementa o valor atual.
- Quando o valor contado (CV – Current Value) atinge ou ultrapassa o valor configurado em PV – Preset Value, a saída Q é ativada.
- O contador mantém o valor contado, mesmo que a entrada volte para FALSE.
- A entrada R (Reset) zera o contador, retornando CV = 0 e Q = FALSE.
O CTU não conta nível, ele conta eventos (pulsos).
Inserção do CTU na lógica
O bloco CTU é um bloco de função, portanto não pode ser inserido diretamente como contato ou bobina.
Para adicioná-lo na lógica:
- Abra a Caixa de Ferramentas.
- Acesse Blocos de Funções.
- Selecione CTU.
- Arraste o bloco para a lógica Ladder.
Figura 2. Inserção do bloco CTU
Declaração da variável do contador (obrigatória)
Por se tratar de um bloco de função, o CTU exige uma variável de instância para armazenar seu estado interno.
Exemplo de nomenclatura:
ctu_0 : CTU;Importante:
Essa regra vale para todos os blocos de função no MasterTool IEC XE.
Sem essa variável, o contador não funcionará corretamente.
Figura 3. Declaração da variável do bloco CTU
Entradas e saídas do CTU
O bloco CTU possui as seguintes variáveis:
Entradas
- CU (BOOL): Entrada de contagem. Cada borda de subida incrementa o contador.
- RESET (BOOL): Entrada de reset. Quando TRUE, zera o contador.
- PV (INT / DINT): Valor de preset. Define o número de eventos que devem ser contados.
O PV pode ser configurado tanto com um valor constante quanto com uma variável, dependendo da necessidade da aplicação.
Saídas
- Q (BOOL): Torna-se TRUE quando CV ≥ PV.
- CV (INT / DINT): Valor atual da contagem.
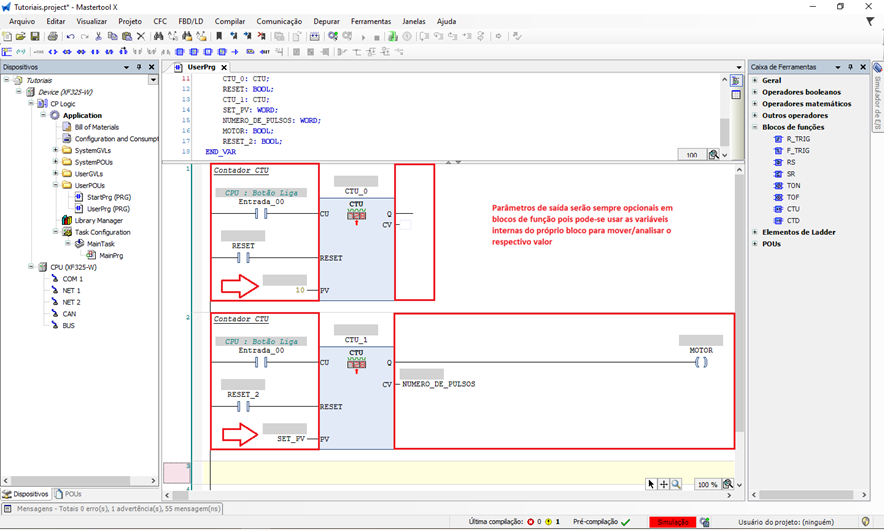
Uso de variáveis nos parâmetros do CTU
- Os parâmetros de entrada (CU, RESET e PV) devem obrigatoriamente estar instanciados, pois alimentam o funcionamento do contador.
- Os parâmetros de saída (Q e CV) não exigem obrigatoriamente a criação de variáveis, já que seus valores podem ser visualizados diretamente no próprio bloco durante a execução da lógica.
A criação de variáveis para as saídas é opcional e indicada quando se deseja reutilizar ou monitorar esses valores em outros pontos do programa.
Uso de PV como constante ou variável
- PV como constante: Ideal quando o número de contagens é fixo.
- PV como variável: Permite alterar o valor de contagem em tempo de execução, via lógica ou tabela de variáveis.
Boa prática: usar variável apenas quando houver necessidade real de ajuste dinâmico.
Figura 4. Parametrização do CTU
Aplicação prática
Após montar a lógica com o CTU:
- Faça o download da aplicação.
- Coloque a CPU em modo RUN.
- Acione pulsos na entrada CU.
- Observe:
- O valor de CV incrementando a cada pulso.
- A saída Q ativando ao atingir o valor de PV.
- Acione RESET para zerar o contador.
O CTU é essencial em aplicações que envolvem contagem de peças, ciclos, eventos ou acionamentos, garantindo controle preciso e previsível dentro da lógica Ladder.
Figura 5. Funcionamento do Bloco CTU
Comentários
0 comentário
Por favor, entre para comentar.