O objetivo deste tutorial é explicar como utilizar o bloco de função CTUD que é um contador incremental e decremental em um projeto do MasterTool X.
Componentes
Equipamentos: 1 computador/notebook.
Software: MasterTool X
Seções do Tutorial
- ARQUITETURA
- DESENVOLVIMENTO
1. ARQUITETURA
Será necessário a utilização de um computador/notebook para utilizar o Mastertool X.
Figura 1. Computador executando o Mastertool X
2. DESENVOLVIMENTO
Contador CTUD (Counter Up/Down)
O CTUD é um contador que reúne as duas funções em um único bloco:
- Contagem crescente (UP)
- Contagem decrescente (DOWN)
Ele é utilizado quando a aplicação precisa incrementar e decrementar o mesmo valor, mantendo tudo centralizado em um único contador.
Particularidade do CTUD (forma de inserção)
Diferente do CTU e do CTD, o CTUD não pode ser inserido diretamente pela lista de blocos de função.
Ele deve ser chamado por meio de uma caixa vazia com EN/ENO, onde o bloco será instanciado manualmente.
Essa característica existe porque o CTUD é um bloco mais completo, com múltiplas entradas de controle.
Funcionalidade do CTUD
O funcionamento do CTUD é o seguinte:
- A cada borda de subida na entrada CU, o contador incrementa o valor.
- A cada borda de subida na entrada CD, o contador decrementa o valor.
- O valor inicial da contagem é definido em PV (Preset Value).
- Quando:
- CV ≥ PV, a saída QU é ativada.
- CV = 0, a saída QD é ativada.
- A entrada R (Reset) zera o contador.
- A entrada LD (Load) carrega o valor de PV em CV.
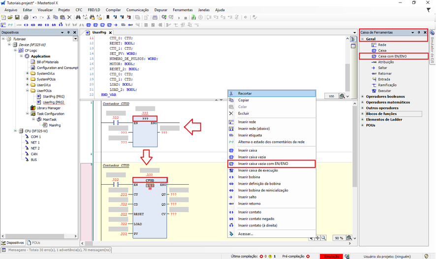
Inserção do CTUD na lógica
Para adicionar o CTUD:
- Crie uma nova rede (network).
- Insira uma Caixa vazia com EN/ENO, de uma das formas abaixo:
- Pela Caixa de Ferramentas → Geral → Caixa com EN/ENO
- Ou clicando com o botão direito do mouse sobre a linha e selecionando Caixa vazia com EN/ENO
- Após inserir a caixa, associe a caixa ao bloco CTUD clicando no ”???” interno da caixa.
Figura 2. Inserção do bloco CTUD
Declaração da variável do contador (obrigatória)
Assim como os demais contadores, o CTUD é um bloco de função e exige uma variável de instância.
Exemplo:
ctud_0 : CTUD;Importante:
Sem essa variável, o contador não funcionará, pois ela armazena o estado interno da contagem.
Figura 3. Declaração da variável do bloco CTUD
Entradas e saídas do CTUD
Entradas
- CU (BOOL): contagem crescente (borda de subida)
- CD (BOOL): contagem decrescente (borda de subida)
- RESET (BOOL): reset do contador
- LOAD (BOOL): carrega PV em CV
- PV (INT / DINT): valor de preset
O PV pode ser constante ou variável, conforme a necessidade da aplicação.
Saídas
- QU (BOOL): ativa quando CV ≥ PV
- QD (BOOL): ativa quando CV = 0
- CV (INT / DINT): valor atual da contagem
Uso de variáveis nos parâmetros do CTUD
- Os parâmetros de entrada (CU, CD, RESET, LOAD e PV) devem obrigatoriamente estar instanciados, pois alimentam o funcionamento do bloco.
- Os parâmetros de saída (QU, QD e CV) não exigem obrigatoriamente variáveis, pois podem ser visualizados diretamente no bloco durante a execução da lógica.
Uso de PV como constante ou variável
- PV como constante: Ideal quando o valor inicial da contagem é fixo.
- PV como variável: Permite alterar o valor inicial em tempo de execução, via lógica ou tabela de variáveis.
Figura 4. Parametrização do CTUD
Aplicação prática
Após montar a lógica com o CTUD:
- Faça o download da aplicação.
- Coloque a CPU em modo RUN.
- Acione:
- CU para incrementar
- CD para decrementar
- Observe:
- O valor de CV variando para cima e para baixo
- QU ativando no limite superior
- QD ativando ao chegar em zero
O CTUD é ideal para aplicações que exigem controle bidirecional de contagem, como controle de estoque, posicionamento, ciclos reversíveis e sistemas de avanço/retorno, mantendo a lógica mais compacta e organizada.
Figura 5. Funcionamento do Bloco CTUD
Comentários
0 comentário
Por favor, entre para comentar.